Saltar al contenido principal

Articulos

Los Artículos son la base de todo lo que se comercializa en el sistema. En esta sección se cargan los productos, servicios y cualquier ítem que necesite venderse o gestionarse. Se puede configurar desde un simple producto hasta armados complejos como kits y packs, definir precios, controlar stock, clasificarlos y establecer restricciones de uso según las necesidades del negocio.

Para dar de alta un Artículo se debe completar la siguiente información:

  • Código: alfa-numérico asignado al Artículo.
  • Descripción: del Artículo.
  • Comportamiento: se puede establecer si un articulo debe comportarse como un Artículo para la venta o bien como un Concepto, este atributo se debe definir al momento de generar el artículo, luego no puede modificarse. Vale destacar que los Artículos que se comporten como Conceptos, no contemplan la posibilidad de gestionar stock.
  • Restringir devolución: al ser tildado este parámetro, se restringe la posibilidad de realizar un cambio o una devolución de un artículo a través de una Factura, Nota débito, Nota Crédito, Remito y Cancelación de venta. Al momento de realizar una devolución de un artículo con dicho parámetro activado, el sistema emitirá el mensaje: El artículo [CÓDIGO DE ARTÍCULO] no permite devoluciones.
  • Restringir descuentos: si un artículo tiene tildado este parámetro y es indicado en cualquier Comprobante del Circuito de ventas o de Comercio exterior, el sistema no permitirá aplicar descuentos en línea (sobre dicho artículo), descuentos sobre el total del Comprobante, descuentos a través de Promociones (que otorguen descuentos sobre dicho artículo), Condiciones de pago, Valores o a través de la entidad Descuentos.
Nota

Respecto a los descuentos en línea, el sistema aplicará un salto de campo que le impedirá al Usuario posicionar el cursor sobre los campos % Desc. y Monto desc.; además, al aplicar un descuento sobre el total del Comprobante o a través de las entidades mencionadas con anterioridad, el sistema emitirá el mensaje de alerta No se puede aplicar un descuento al comprobante porque se ha ingresado algún artículo con restricción de descuentos impidiendo aplicar el descuento.

  • Proveedor: código de Proveedor asociado, este cuadro admite el uso de ?, ?x, ??, +. La celda continua se carga de forma automática con la descripción correspondiente del proveedor. No es un campo requerido.
  • Unidad de medida: representa la unidad de medida con la se comercializa el Artículo, cuando sea necesario.
  • Temporada: del Artículo. Este cuadro admite el uso de ?, ?x, ??, +. Y no es un campo requerido.
  • Año: del Artículo.
  • Familia, Material, Línea, Grupo, Categoría, Clasificación, Tipo: Los diferentes tipos de tipificaciones representan categorizaciones que permiten clasificar al artículo. Este cuadro admite el uso de ?, ?x, ??, +. Si bien no son un campo requerido, se recomienda su utilización ya que posteriormente se podrían aprovechar para realizar operaciones de actualización de precios, de stock u otras que pudieran ameritar el uso de filtros al momento de seleccionar un conjunto de artículos.
  • Paleta de Colores: se puede asociar un grupo determinado de colores para el artículo en los que puede utilizarse. Ver Apartado acerca de la Paleta de Colores.
  • Curva de Talles: se puede asociar una curva de talles determinada para el artículo en los que puede utilizarse. Ver Apartado acerca de la Curva de Talles.
  • Peso y dimensiones: permite indicar el Peso (kg.), Largo (cm.), Ancho y Alto.
  • Archivo: existe la posibilidad de elegir una imagen.
  • Condición de Impuestos: tanto para la venta como para la compra, permite seleccionar entre las opciones "Gravado 21" %, "No Gravado" y "Gravado..." El porcentaje reflejado en la primera opción estará basado en el porcentaje de IVA configurado en el campo IVA Inscriptos dentro del apartado Datos Impositivos ubicado en Configuración - Parámetros del sistema Parámetros del sistema. Por otro lado, la última opción habilita el cuadro de % para escribir de forma manual el porcentaje de impuestos correspondientes.
  • Impuesto interno: en este campo se debe indicar el porcentaje de Tasa Nominal que le será aplicado al artículo. (Ver aplicación de Impuestos Internos)
  • Cód. del nomenclador ARBA: en caso de utilizar el comprobante Remito Electrónico ARBA, es posible asociar en este campo el código del nomenclador ARBA que identificará al artículo. Por otro lado, es posible asignar un mismo código del nomenclador ARBA para un conjunto de artículos en específico, a través de la tipificación Clasificación o también cuenta con el parámetro Código genérico del nomenclador ARBA ubicado en Configuración - Parámetros del Sistema - Parámetros del sistema - Interfaces - ARBA - Remito electrónico que permite asignar un código del nomenclador ARBA a los artículos que no posean un código en su alta o su Clasificación.
  • No comercializable: permite establecer a partir de que fecha dicho artículo dejara de estar disponible para ser comercializado. Si se establece que un artículo deja de ser comercializable, al momento de utilizarlo, Dragonfish Color y Talle, indica que esto no es posible mediante un mensaje: El artículo [CÓDIGO DE ARTÍCULO] DESCRIPCIÓN DEL ARTÍCULO no se encuentra habilitado para su comercialización.

Por otra parte, debido a que fue marcado como No comercializable no figura dentro de los artículos disponibles al momento de realizar una búsqueda.

  • Imprime despacho: Este parámetro debe ser habilitado en caso de que sea necesario relacionar el Despacho de importación de dicho artículo en los Remitos y Facturas de venta del sistema.
  • Observaciones: permite ingresar descripciones extras u observación sobre el artículo.
tip

Para definir los precios de los artículos existe la herramienta de Modificación de precios (véase el apartado correspondiente), a través de la cual se asocia el artículo, el color y el talle para definir el precio. Adicionalmente cuenta con las herramientas Modificación masiva de precios y Asignación de fórmula a lista de precios que facilitan la modificación de los precios en sistema.

articulos01

Comportamiento Kit

Dentro de la solapa "Kit", es posible cargar datos solo cuando el comportamiento de articulo indicado sea el mencionado anteriormente. El Kit no tiene stock, se controla el stock de los artículos que lo componen.

Configuración

Al dar de alta un articulo de tipo "Kit", se habilitará el atributo "Participantes del kit" de la solapa "Kit". Debajo de dicho atributo, se deberán cargar los artículos pertenecientes al kit que se desea comercializar. Por ejemplo:

articulos05

info

La cantidad que se indica no es un stock destinado a cada Kit de artículos. En este campo se debe indicar la cantidad de artículos que se venderán al comercializar un solo Kit.

A tener en cuenta:
  • Al crear un articulo de tipo "Kit", este mantendrá las mismas tipificaciones que uno de comportamiento "Articulo", exceptuando los campos "Paleta de colores" y "Curva de talles".
  • El stock afectado de los articulos de un Kit se calcula multiplicando la cantidad de Kits que se consumen en un comprobante por la cantidad de los artículos participantes.
  • No es posible grabar un Kit sin participantes (por lo menos un participante con cantidad mayor a cero).
  • Es posible armar "Kit de kits", es decir, un Kit que tenga como participante otro artículo con comportamiento Kit. Se habilita hasta tres niveles de agregación (un Kit puede contener otro Kit, y este a su vez otro Kit).
  • Un artículo no puede tener restricción de descuentos si es participante de un Kit.
  • No es posible eliminar un artículo si es participante de un kit.
  • No es posible incluir el artículo "SEÑA".

Ingreso de Kits en Comprobantes de venta (Factura Manual, Factura Fiscal, Factura Electrónica).

Los Kits solo son posibles comercializarlos en los comprobantes mencionados en el título (Factura Electrónica incluye MiPyme). El precio que se le indique al Kit será el tomado en cuenta por el sistema para realizar la Factura.

Agregar un Kit de artículos puede realizarse de dos maneras, indicando el código del mismo en la grilla de Artículos o bien, desde Acciones - Agregar kits (nueva opción disponible para los comprobantes de tipo factura).

Si se realiza indicando el código del Kit en la grilla de Artículos, se visualizará una nueva denominada "Kit", donde el código y descripción de éste se trasladan a dicha cuadricula, y los artículos participantes quedan en la grilla principal.

articulos06

articulos07

Al agregar un Kit de esta manera, se realizan las siguientes validaciones:

  • Advertencias de mínimo de stock y control de stock disponible, los errores y advertencias se muestran de todos los participantes juntos.
  • Cuando hay un error deja de agregar participantes y muestra cual participante es el del problema, indicando artículo, color y talle.
  • Si se agrega un Kit idéntico que ya se ingresó anteriormente (mismo código de kit, precio, porcentaje de descuento y monto de descuento) se suma la cantidad.

articulos08

Al agregarlo de esta forma:

  • Mismas validaciones y errores que desde la grilla de artículos.
  • Se agrega validación para cantidad mayor a cero.
  • Al cambiar cantidad, precio, porcentaje de descuento o monto de descuento se actualizan los participantes (también si es el caso donde se acumula la cantidad por ingresar un Kit idéntico desde el detalle de artículos).
  • Si se elimina un Kit se eliminan los participantes.
  • Al usar el buscador solo se verán artículos del comportamiento "Kit".

De la otra forma, al dar clic en "Agregar kits" se abrirá automáticamente la grilla "Kit" y en ella se debe indicar el código del mismo.

Otros datos a tener en cuenta:

  • Los artículos participantes del Kit se muestran con la tipografía en negrita y cursiva para indicar visualmente que ese texto no es posible modificarlo en el comprobante.
  • Los Kits no pueden participar en promociones.
  • La acción de señar todos los artículos no tiene en cuenta los participantes. -Cualquier acción que necesite hacer un recálculo de precios (cambiar lista de precios, fecha, etc.) tiene en cuenta el detalle de Kits.
  • Insertar desde txt: los artículos de tipo Kit se interpretan como erróneos.
  • Se pueden ver imágenes de kits o artículos señados en las Facturas.

Comportamiento Pack

El tipo de artículo denominado "Pack", al cual es posible agrupar y desagrupar stock mediante una nueva herramienta, a diferencia de los artículos de tipo "Kit" que utiliza el stock propio de los artículos participantes.

articulos09

Al seleccionar esta opción, se modifica la solapa "Kit" y pasa a llamarse "Pack". Dentro de la misma, se muestra una grilla donde se seleccionan los artículos participantes del "Pack", solo es posible incorporar artículos cuyo comportamiento sea "Articulo".

Agrupar/Desagrupar Pack

Dentro del menú "Ventas" se incorpora una nueva herramienta con el nombre "Agrupar/Desagrupar Pack", la cual permite agrupar el stock de los participantes de un artículo de tipo "Pack", o del mismo modo desagrupar el stock de éste.

articulos10

  • Motivo: Permite clasificar o darle una tipificación dentro de la herramienta.
  • Vendedor: Vendedor que realizó el agrupamiento o desagrupamiento.
  • Acción: Atributo de tipo combo con las opciones , "Agrupar", "Desagrupar".
  • Número: Número del comprobante.
  • Fecha: Fecha del comprobante, por defecto muestra la fecha del día.
  • Pack: Es el artículo en el cual se pretende aumentar su stock o disminuirlo según la opción elegida (Agrupar o Desagrupar), solo es posible seleccionar artículos cuyo comportamiento tenga configurado el comportamiento "Pack" en el alta.
  • Color y talle: Color y talle del artículo "Pack".

Los comportamientos de la herramienta para estos atributos son los siguientes:

Si en la herramienta no se coloca color o talle, toma los colores y talles que se configuraron en los artículos participantes del articulo conjunto.

Si se coloca color o talle en la herramienta, toma ese color y ese talle (los sobrescribe) independientemente del color y talle que tengan configurados los participantes del articulo "Pack".

Si en una de las filas de la herramienta se coloca el articulo "Pack" con un color y talle y luego en otra fila se vuelve a colocar el mismo artículo "Pack", pero con otro color y talle distinto, la herramienta respeta en cada fila la regla mencionada anteriormente y sobrescribe el color y talle configurado en cada una de las filas.

  • Cantidad: Es la cantidad de stock que se pretende agrupar o desagrupar del artículo "Pack".

Si en la herramienta se introduce una cantidad que se pretende añadir del artículo "Pack" y los participantes del artículo no poseen el stock suficiente para armar las cantidades que se solicitan, el sistema muestra un cartel de advertencia que indica "No es posible Agrupar/Desagrupar la cantidad solicitada debido a que el stock es insuficiente".

De la misma forma, si se pretende desagrupar stock del "Pack" en sus participantes, y es mayor al stock disponible también informa el mismo mensaje. Esta operatoria solo funciona si se controla stock, si no se controla stock el usuario puede realizarlo de todas formas y no muestra este mensaje.

Movimiento de stock

Al utilizar la herramienta "Agrupar/Desagrupar Pack" y guardar, se genera un comprobante de movimiento de stock automáticamente, donde según la opción seleccionada en la herramienta, ingresa stock del artículo "Pack" y egresa el stock correspondiente de los participantes del "Pack", o bien se da de baja stock del artículo "Pack" e ingresa el stock correspondiente en los participantes del mismo.

Los movimientos de stock generados por esta herramienta no pueden editarse ni eliminarse en dicha entidad. Para eliminarlos, se debe anular o eliminar el comprobante "Agrupar/Desagrupar Pack" que los originó.

Agrupamiento automático de pack utilizado en comprobantes de venta

Al confirmar un comprobante de venta que contiene un artículo de tipo pack, el sistema genera el agrupamiento automático de los artículos pertenecientes al pack utilizado, evitando la carga previa del agrupamiento.

Para poder realizar la operatoria se debe configurar el parámetro "Agrupar automáticamente los artículos de tipo pack al realizar una Factura de venta", con las opciones "Habilitar", "Deshabilitar", "Preguntar (Sugiere Si)" y "Preguntar (Sugiere no)".

Por defecto el parámetro se encuentra configurado con la opción "Deshabilitar".

articulos12

Al habilitarlo (o seleccionar las opciones de preguntar) se activa el parámetro "Motivo sugerido al agrupar automáticamente los artículos de tipo pack", el cual puede ser completado con un código existente de la entidad "Motivos". Dicho motivo se verá reflejado en el movimiento de stock generado automáticamente por la entidad "Agrupar/Desagrupar Pack".

articulos13

Cuando se configura este parámetro, al guardar la factura de venta se realiza el agrupamiento automático de los participantes del pack por las cantidades ingresadas en el comprobante.

Este parámetro no tiene en cuenta el control de stock, en caso de estar configurado. Es decir, si los participantes del pack no poseen stock quedarán asignados y se verán reflejados en el stock con cantidades negativas.

Dentro de la entidad "Agrupar/Desagrupar Pack", en el agrupamiento creado automáticamente, dentro del campo "Observaciones", se visualizará la leyenda "Generado automáticamente por el comprobante XXXXXXXXXXX", también se visualiza dentro del campo de acciones del sistema.

Ecommerce

Desde esta solapa se permite cargar una descripción adicional al artículo para su posterior publicación en la plataforma de Ecommerce seleccionada. Así también como el peso y sus dimensiones.

articulos11

Manejo y control de stock de los Artículos

Dragonfish Color y Talle tiene la propiedad de poder controlar el stock en función de como se configure el Sistema. El control global de stock se activa al tildar la opción Controla stock por artículos ubicada en Configuración - Parámetros del sistema - Parámetros del sistema - Stock. Esto impide realizar una salida de stock (por ventas o movimientos de stock) si se cuenta stock igual o menor a cero de la combinación que se intenta mover.

Acción para modificar precios en el alta del Artículo

Existe la posibilidad de definir el precio de un artículo directamente desde el alta del mismo. La opción se ejecuta desde el menú Acciones - Modificación de Precios.

articulos02

Para conocer más acerca de su funcionamiento, se debe acceder al apartado Modificación de precios en el menú de Herramientas.

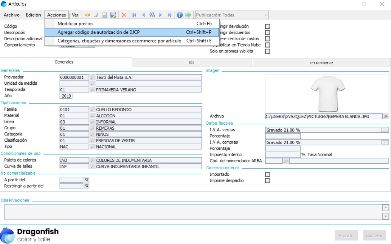
Agregar código de autorización de DJCP

Es posible asignarle a los artículos los "Códigos de autorización de DJCP" correspondientes, basados en la Resolución 404-E/2016 del Ministerio de Producción, para poder imprimirlo junto a la descripción del artículo en los comprobantes de venta. Desde el menú de Acciones - Agregar código de autorización de DJCP:

articulos03

Al ingresar se pueden asignar los Códigos de autorización de DJCP a los artículos que uno desee.

articulos04

La entidad de Códigos de autorización de DJCP contiene los siguientes campos:

  • Número: es el numero interno del formulario que se carga dentro de la entidad.
  • Fecha: Es la fecha que se carga el formulario.
  • País de Origen: El país de origen del producto importado.
  • Vigencia Fecha desde: fecha de inicio de validez del código de autorización de la DJCP.
  • Vigencia Fecha hasta: fecha de finalización de validez del código de autorización de DJCP.
  • Artículo: Código del artículo.
  • Descripción: descripción del artículo seleccionado o agregado.
  • DJCP: número de declaración jurada de composición del producto.
  • Cód. aut. DJCP: código de autorización que se otorga cuando se presenta la declaración jurada de composición de productos.
  • Ruta de DJCP: en este campo se puede colocar un link donde se debe redirigir en caso de que el archivo de la DJCP se haya guardado en una ruta dentro de la red o en alguna plataforma de tipo Cloud.

En resumen:

La gestión de artículos permite administrar el inventario y productos de forma integral. Las funcionalidades principales incluyen:

Configuración Básica

  • Código, descripción y comportamiento del artículo (venta, kit, pack o concepto)
  • Restricciones para devoluciones y descuentos
  • Asociación con proveedores, unidades de medida y datos físicos (peso, dimensiones)

Clasificación y Organización

  • Tipificaciones: familia, material, línea, grupo, categoría, clasificación y tipo
  • Paletas de colores y curvas de talles
  • Temporadas y años

Comportamientos Especiales

  • Kits: Conjuntos de artículos sin stock propio, controlan el stock de los participantes (hasta 3 niveles de agregación)
  • Packs: Artículos con stock propio que pueden agruparse y desagruparse automáticamente
  • Conceptos: Servicios sin gestión de stock

Esta funcionalidad es la base de todas las operaciones comerciales del sistema, desde la gestión básica de inventarios hasta configuraciones complejas de productos agrupados y control fiscal avanzado.